Warning:
JavaScript is turned OFF. None of the links on this page will work until it is reactivated.
If you need help turning JavaScript On, click here.
The Concept Map you are trying to access has information related to:
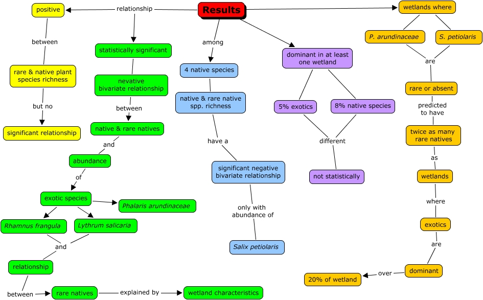
Invasive Plants Results, exotic species Rhamnus frangula, statistically significant nevative bivariate relationship, rare or absent predicted to have twice as many rare natives, dominant over 20% of wetland, rare & native plant species richness but no significant relationship, nevative bivariate relationship between native & rare natives, Results relationship statistically significant, dominant in at least one wetland 8% native species, exotic species Phalaris arundinaceae, abundance of exotic species