Warning:
JavaScript is turned OFF. None of the links on this page will work until it is reactivated.
If you need help turning JavaScript On, click here.
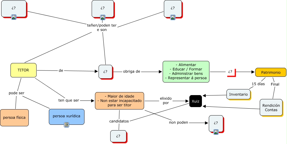
Este Cmap, tiene información relacionada con: A Figura do Titor, ¿? teñen/poden ter e son ¿?, ¿? teñen/poden ter e son ¿?, ¿? teñen/poden ter e son ¿?, - Maior de idade - Non estar incapacitado para ser titor candidatos ¿?, Patrimonio 15 días Inventario, - Alimentar - Educar / Formar - Administrar bens - Representar á persoa ¿? Patrimonio, ¿? teñen/poden ter e son TITOR, Inventario ???? Xuiz, Patrimonio Final Rendición Contas, Rendición Contas ???? Xuiz, - Maior de idade - Non estar incapacitado para ser titor elixido por Xuiz, Xuiz candidatos ¿?, - Maior de idade - Non estar incapacitado para ser titor non poden ¿?, TITOR ten que ser - Maior de idade - Non estar incapacitado para ser titor, ¿? teñen/poden ter e son TITOR, ¿? obriga de - Alimentar - Educar / Formar - Administrar bens - Representar á persoa, TITOR de ¿?, TITOR pode ser persoa xurídica, TITOR pode ser persoa física, ¿? teñen/poden ter e son TITOR