Warning:
JavaScript is turned OFF. None of the links on this page will work until it is reactivated.
If you need help turning JavaScript On, click here.
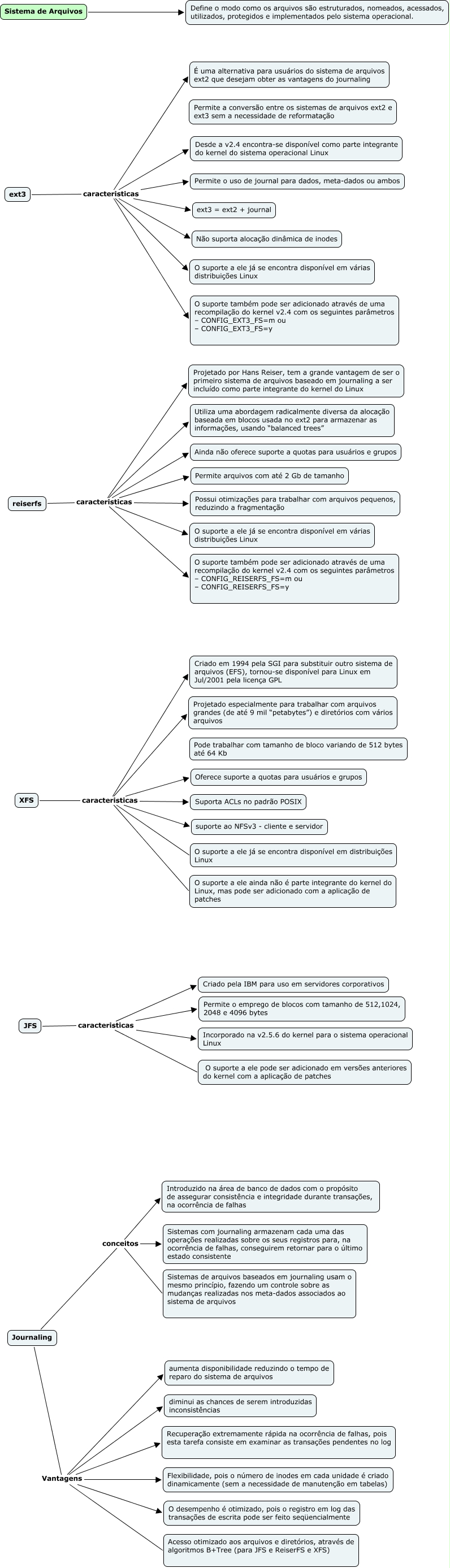
Esse mapa conceitual, produzido no IHMC CmapTools, tem a informação relacionada a: 00. Sistema de Arquivos, ext3 caracteristicas Desde a v2.4 encontra-se disponível como parte integrante do kernel do sistema operacional Linux, Journaling Vantagens O desempenho é otimizado, pois o registro em log das transações de escrita pode ser feito seqüencialmente, reiserfs caracteristicas Permite arquivos com até 2 Gb de tamanho, Journaling conceitos Introduzido na área de banco de dados com o propósito de assegurar consistência e integridade durante transações, na ocorrência de falhas, JFS caracteristicas Incorporado na v2.5.6 do kernel para o sistema operacional Linux, reiserfs caracteristicas Ainda não oferece suporte a quotas para usuários e grupos, XFS caracteristicas Suporta ACLs no padrão POSIX, reiserfs caracteristicas O suporte a ele já se encontra disponível em várias distribuições Linux, ext3 caracteristicas ext3 = ext2 + journal, reiserfs caracteristicas Possui otimizações para trabalhar com arquivos pequenos, reduzindo a fragmentação, ext3 caracteristicas É uma alternativa para usuários do sistema de arquivos ext2 que desejam obter as vantagens do journaling, ext3 caracteristicas Não suporta alocação dinâmica de inodes, reiserfs caracteristicas Utiliza uma abordagem radicalmente diversa da alocação baseada em blocos usada no ext2 para armazenar as informações, usando “balanced trees”, XFS caracteristicas O suporte a ele já se encontra disponível em distribuições Linux, XFS caracteristicas O suporte a ele ainda não é parte integrante do kernel do Linux, mas pode ser adicionado com a aplicação de patches, Journaling Vantagens diminui as chances de serem introduzidas inconsistências, JFS caracteristicas Permite o emprego de blocos com tamanho de 512,1024, 2048 e 4096 bytes, Journaling Vantagens Flexibilidade, pois o número de inodes em cada unidade é criado dinamicamente (sem a necessidade de manutenção em tabelas), Journaling Vantagens aumenta disponibilidade reduzindo o tempo de reparo do sistema de arquivos, JFS caracteristicas O suporte a ele pode ser adicionado em versões anteriores do kernel com a aplicação de patches