WARNING:
JavaScript is turned OFF. None of the links on this concept map will
work until it is reactivated.
If you need help turning JavaScript On, click here.
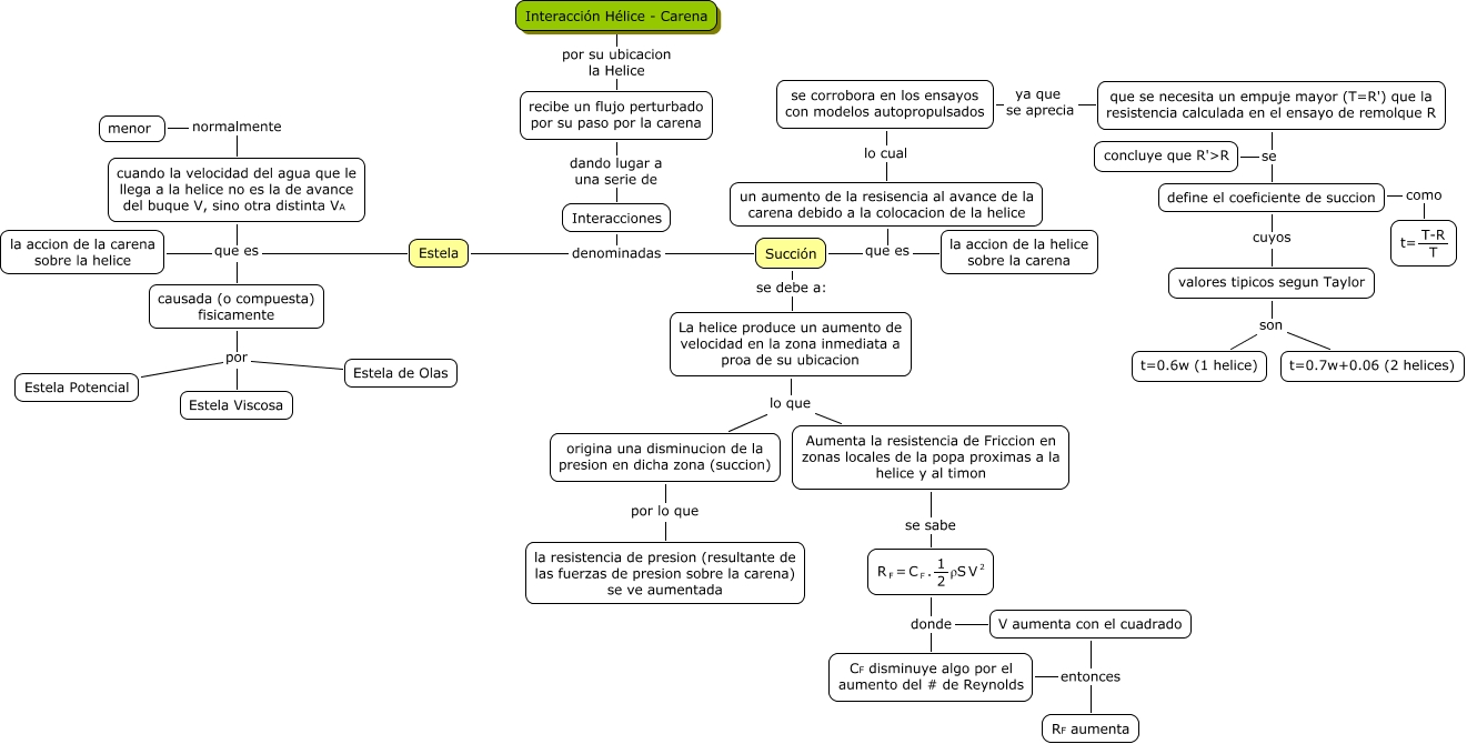
Este Cmap, tiene información relacionada con: Interacción Hélice - Carena, V aumenta con el cuadrado entonces RF aumenta, origina una disminucion de la presion en dicha zona (succion) por lo que la resistencia de presion (resultante de las fuerzas de presion sobre la carena) se ve aumentada, La helice produce un aumento de velocidad en la zona inmediata a proa de su ubicacion lo que Aumenta la resistencia de Friccion en zonas locales de la popa proximas a la helice y al timon, un aumento de la resisencia al avance de la carena debido a la colocacion de la helice lo cual se corrobora en los ensayos con modelos autopropulsados, se corrobora en los ensayos con modelos autopropulsados ya que se aprecia que se necesita un empuje mayor (T=R') que la resistencia calculada en el ensayo de remolque R, Succión se debe a: La helice produce un aumento de velocidad en la zona inmediata a proa de su ubicacion, <math xmlns="http://www.w3.org/1998/Math/MathML"> <mrow> <mtext> define el coeficiente de succion </mtext> </mrow> </math> cuyos valores tipicos segun Taylor, Interacción Hélice - Carena por su ubicacion la Helice recibe un flujo perturbado por su paso por la carena, causada (o compuesta) fisicamente por Estela Potencial, Aumenta la resistencia de Friccion en zonas locales de la popa proximas a la helice y al timon se sabe <math xmlns="http://www.w3.org/1998/Math/MathML"> <mrow> <mmultiscripts> <mtext> R </mtext> <mtext> F </mtext> <none/> </mmultiscripts> <mtext> = </mtext> <mmultiscripts> <mtext> C </mtext> <mtext> F </mtext> <none/> </mmultiscripts> <mtext> . </mtext> <mfrac> <mtext> 1 </mtext> <mtext> 2 </mtext> </mfrac> <mtext> ρS </mtext> <mmultiscripts> <mtext> V </mtext> <none/> <mtext> 2 </mtext> </mmultiscripts> </mrow> </math>, cuando la velocidad del agua que le llega a la helice no es la de avance del buque V, sino otra distinta VA normalmente menor, causada (o compuesta) fisicamente por Estela de Olas, Estela que es cuando la velocidad del agua que le llega a la helice no es la de avance del buque V, sino otra distinta VA, Estela que es causada (o compuesta) fisicamente, Succión que es la accion de la helice sobre la carena, recibe un flujo perturbado por su paso por la carena dando lugar a una serie de Interacciones, <math xmlns="http://www.w3.org/1998/Math/MathML"> <mrow> <mmultiscripts> <mtext> R </mtext> <mtext> F </mtext> <none/> </mmultiscripts> <mtext> = </mtext> <mmultiscripts> <mtext> C </mtext> <mtext> F </mtext> <none/> </mmultiscripts> <mtext> . </mtext> <mfrac> <mtext> 1 </mtext> <mtext> 2 </mtext> </mfrac> <mtext> ρS </mtext> <mmultiscripts> <mtext> V </mtext> <none/> <mtext> 2 </mtext> </mmultiscripts> </mrow> </math> donde V aumenta con el cuadrado, Estela que es la accion de la carena sobre la helice, valores tipicos segun Taylor son t=0.6w (1 helice), Interacciones denominadas Succión