WARNING:
JavaScript is turned OFF. None of the links on this concept map will
work until it is reactivated.
If you need help turning JavaScript On, click here.
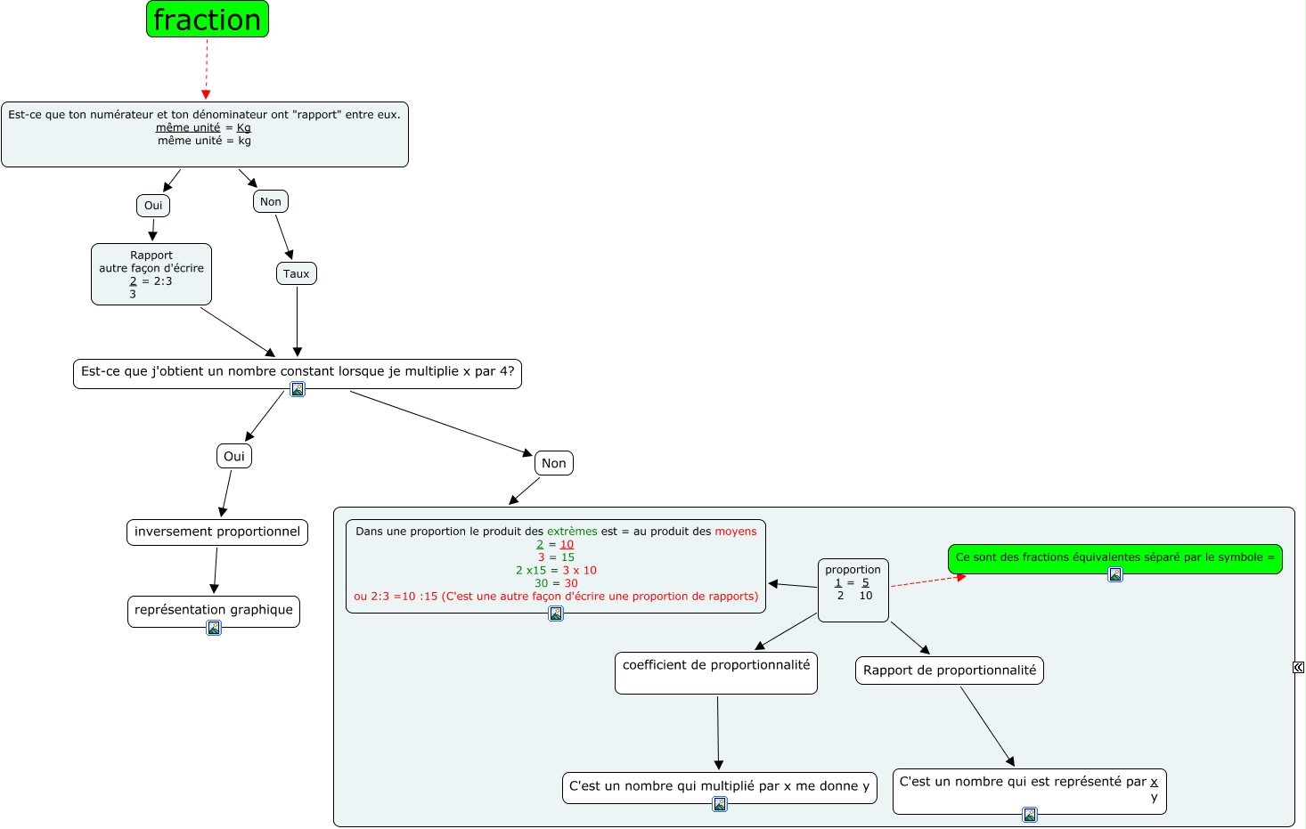
Cette carte de concepts créée avec IHMC CmapTools traite de: résume-pano11-proportion, Rapport autre façon d'écrire 2 = 2:3 3 Est-ce que j'obtient un nombre constant lorsque je multiplie x par 4?, Non Situation proportionnelle, proportion 1 = 5 2 10 Dans une proportion le produit des extrèmes est = au produit des moyens 2 = 10 3 = 15 2 x15 = 3 x 10 30 = 30 ou 2:3 =10 :15 (C'est une autre façon d'écrire une proportion de rapports), Est-ce que j'obtient un nombre constant lorsque je multiplie x par 4? Oui, proportion 1 = 5 2 10 Rapport de proportionnalité, Oui inversement proportionnel, Situation proportionnelle représentation graphique, Rapport de proportionnalité C'est un nombre qui est représenté par x y, coefficient de proportionnalité C'est un nombre qui multiplié par x me donne y, Oui Rapport autre façon d'écrire 2 = 2:3 3, Taux Est-ce que j'obtient un nombre constant lorsque je multiplie x par 4?, Non Taux, inversement proportionnel représentation graphique, proportion 1 = 5 2 10 coefficient de proportionnalité, Est-ce que ton numérateur et ton dénominateur ont "rapport" entre eux. même unité = Kg même unité = kg Oui, Est-ce que ton numérateur et ton dénominateur ont "rapport" entre eux. même unité = Kg même unité = kg Non, Est-ce que j'obtient un nombre constant lorsque je multiplie x par 4? Non, proportion 1 = 5 2 10 Ce sont des fractions équivalentes séparé par le symbole =, fraction Est-ce que ton numérateur et ton dénominateur ont "rapport" entre eux. même unité = Kg même unité = kg