WARNING:
JavaScript is turned OFF. None of the links on this concept map will
work until it is reactivated.
If you need help turning JavaScript On, click here.
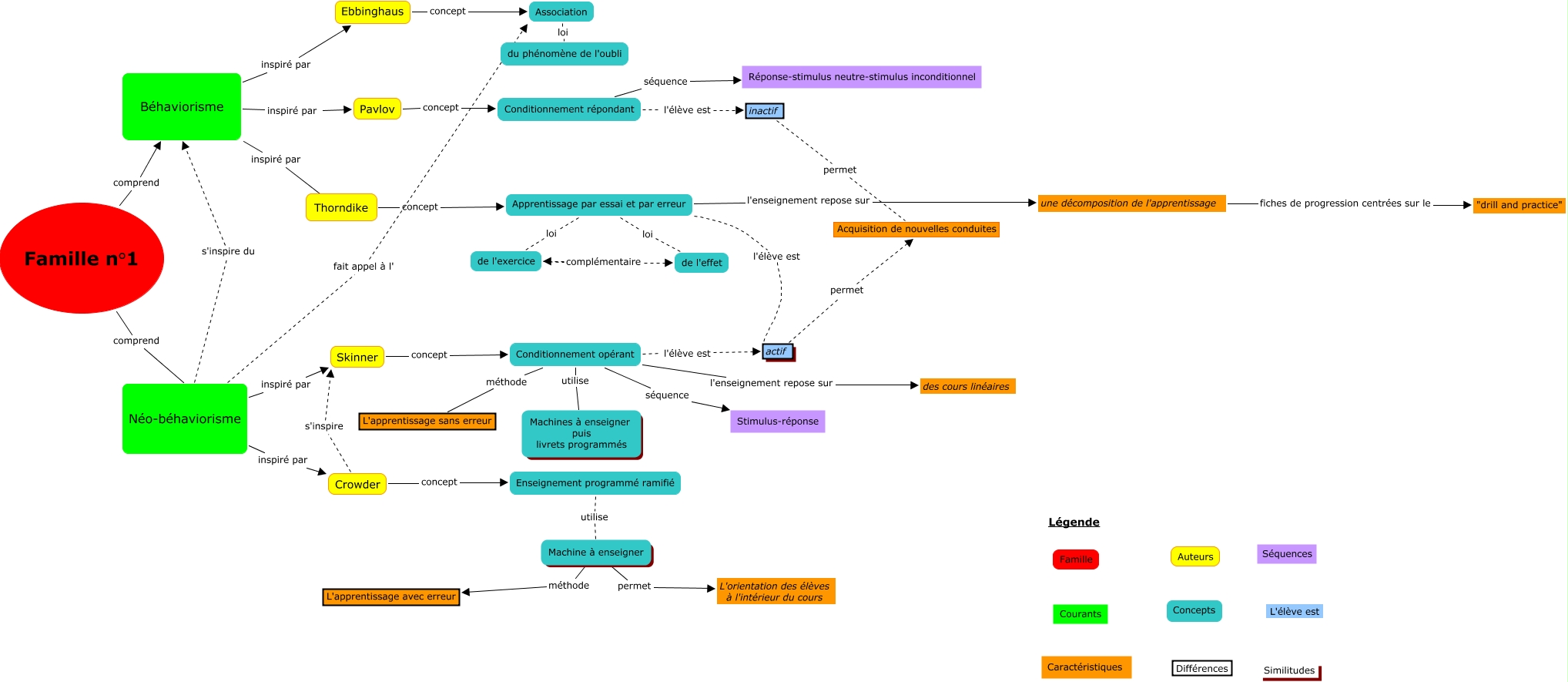
Cette carte de concepts créée avec IHMC CmapTools traite de: famille 1, Béhaviorisme inspiré par Pavlov, Conditionnement opérant séquence Stimulus-réponse, Machine à enseigner permet L'orientation des élèves à l'intérieur du cours, Néo-béhaviorisme inspiré par Crowder, Enseignement programmé ramifié utilise Machine à enseigner, Néo-béhaviorisme s'inspire du Béhaviorisme, Thorndike concept Apprentissage par essai et par erreur, Béhaviorisme inspiré par ????, Association loi du phénomène de l'oubli, Néo-béhaviorisme fait appel à l' Association, Apprentissage par essai et par erreur l'enseignement repose sur une décomposition de l'apprentissage, Conditionnement opérant l'élève est actif, Apprentissage par essai et par erreur l'élève est actif, Conditionnement répondant l'élève est inactif, Skinner concept Conditionnement opérant, inactif permet Acquisition de nouvelles conduites, Néo-béhaviorisme inspiré par Skinner, Crowder s'inspire Skinner, Crowder concept Enseignement programmé ramifié, Apprentissage par essai et par erreur loi de l'effet