WARNING:
JavaScript is turned OFF. None of the links on this concept map will
work until it is reactivated.
If you need help turning JavaScript On, click here.
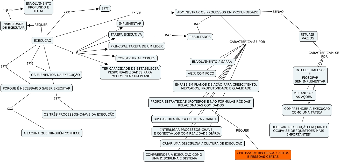
Esse mapa conceitual, produzido no IHMC CmapTools, tem a informação relacionada a: EXECUÇÃO, EXECUÇÃO ???? OS ELEMENTOS DA EXECUÇÃO, ADMINISTRAR OS PROCESSOS EM PROFUNDIDADE SENÃO RITUAIS VAZIOS, EXECUÇÃO É CONSTRUIR ALICERCES, PROPOR ESTRATÉGIAS (ROTEIROS E NÃO FÓRMULAS RÍGIDAS) RELACIONADAS COM DADOS REQUER CERTEZA DE RECURSOS CERTOS E PESSOAS CERTAS, RITUAIS VAZIOS CARACTERIZAM-SE POR INTELECTUALIZAR E FIOSOFAR SEM IMPLEMENTAR, ADMINISTRAR OS PROCESSOS EM PROFUNDIDADE CARACTERIZA-SE POR BUSCAR UMA ÚNICA CULTURA / MARCA, ADMINISTRAR OS PROCESSOS EM PROFUNDIDADE CARACTERIZA-SE POR ENVOLVIMENTO / GARRA, PORQUE É NECESSÁRIO SABER EXECUTAR XXX A LACUNA QUE NINGUÉM CONHECE, RITUAIS VAZIOS CARACTERIZAM-SE POR COMPREENDER A EXECUÇÃO COMO UMA TÁTICA, ADMINISTRAR OS PROCESSOS EM PROFUNDIDADE CARACTERIZA-SE POR AGIR COM FOCO, ADMINISTRAR OS PROCESSOS EM PROFUNDIDADE CARACTERIZA-SE POR PROPOR ESTRATÉGIAS (ROTEIROS E NÃO FÓRMULAS RÍGIDAS) RELACIONADAS COM DADOS, RITUAIS VAZIOS CARACTERIZAM-SE POR MECANIZAR AS AÇÕES, ADMINISTRAR OS PROCESSOS EM PROFUNDIDADE CARACTERIZA-SE POR CRIAR UMA DISCIPLINA / CULTURA DE EXECUÇÃO, EXECUÇÃO ???? OS TRÊS PROCESSOS-CHAVE DA EXECUÇÃO, EXECUÇÃO É PRINCIPAL TAREFA DE UM LÍDER, EXECUÇÃO XXX ????, RITUAIS VAZIOS CARACTERIZAM-SE POR DELEGAR A EXECUÇÃO ENQUANTO OCUPA-SE DE "QUESTÕES MAIS IMPORTANTES", EXECUÇÃO É IMPLEMENTAR, EXECUÇÃO ???? PORQUE É NECESSÁRIO SABER EXECUTAR, TAREFA EXECUTIVA TRAZ RESULTADOS