WARNING:
JavaScript is turned OFF. None of the links on this concept map will
work until it is reactivated.
If you need help turning JavaScript On, click here.
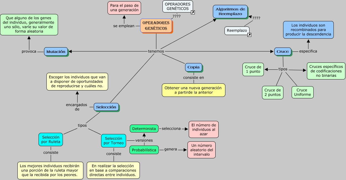
Este Cmap, tiene información relacionada con: operadores genéticos, OPERADORES GENÉTICOS tenemos Selección, Cruce tipos Cruces específicos de codificaciones no binarias, Selección por Ruleta consiste Los mejores individuos recibirán una porción de la ruleta mayor que la recibida por los peores., Selección encargados de Escoger los individuos que van a disponer de oportunidades de reproducirse y cuáles no., Determinista selecciona El número de individuos al azar, Copia consiste en Obtener una nueva generación a partirde la anterior, Selección por Torneo consiste En realizar la selección en base a comparaciones directas entre individuos., Cruce tipos Cruce de 1 punto, Selección tipos Selección por Torneo, OPERADORES GENÉTICOS tenemos Mutación, Selección tipos Selección por Ruleta, Probabilística genera Un número aleatorio del intervalo, Cruce tipos Cruce Uniforme, OPERADORES GENÉTICOS ???? OPERADORES GENÉTICOS, Reemplazo ???? Algoritmos de Reemplazo, Selección por Torneo versiones Determinista, Mutación provoca Que alguno de los genes del individuo, generalmente uno sólo, varíe su valor de forma aleatoria, OPERADORES GENÉTICOS tenemos Cruce, Cruce especifica Los individuos son recombinados para producir la descendencia, OPERADORES GENÉTICOS se emplean Para el paso de una generación