WARNING:
JavaScript is turned OFF. None of the links on this concept map will
work until it is reactivated.
If you need help turning JavaScript On, click here.
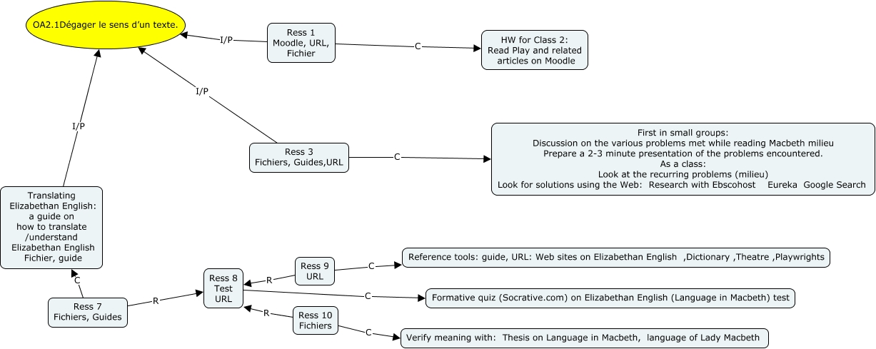
Cette carte de concepts créée avec IHMC CmapTools traite de: OA2.1 travail 3, Ress 10 Fichiers C Verify meaning with: Thesis on Language in Macbeth, language of Lady Macbeth, Ress 8 Test URL C Formative quiz (Socrative.com) on Elizabethan English (Language in Macbeth) test, Ress 1 Moodle, URL, Fichier I/P OA2.1Dégager le sens d’un texte., Ress 7 Fichiers, Guides C Translating Elizabethan English: a guide on how to translate /understand Elizabethan English Fichier, guide, Ress 10 Fichiers R Ress 8 Test URL, Ress 3 Fichiers, Guides,URL C First in small groups: Discussion on the various problems met while reading Macbeth milieu Prepare a 2-3 minute presentation of the problems encountered. As a class: Look at the recurring problems (milieu) Look for solutions using the Web: Research with Ebscohost Eureka Google Search, Ress 7 Fichiers, Guides R Ress 8 Test URL, Ress 3 Fichiers, Guides,URL I/P OA2.1Dégager le sens d’un texte., Ress 9 URL R Ress 8 Test URL, Translating Elizabethan English: a guide on how to translate /understand Elizabethan English Fichier, guide I/P OA2.1Dégager le sens d’un texte., Ress 9 URL C Reference tools: guide, URL: Web sites on Elizabethan English ,Dictionary ,Theatre ,Playwrights