WARNING:
JavaScript is turned OFF. None of the links on this concept map will
work until it is reactivated.
If you need help turning JavaScript On, click here.
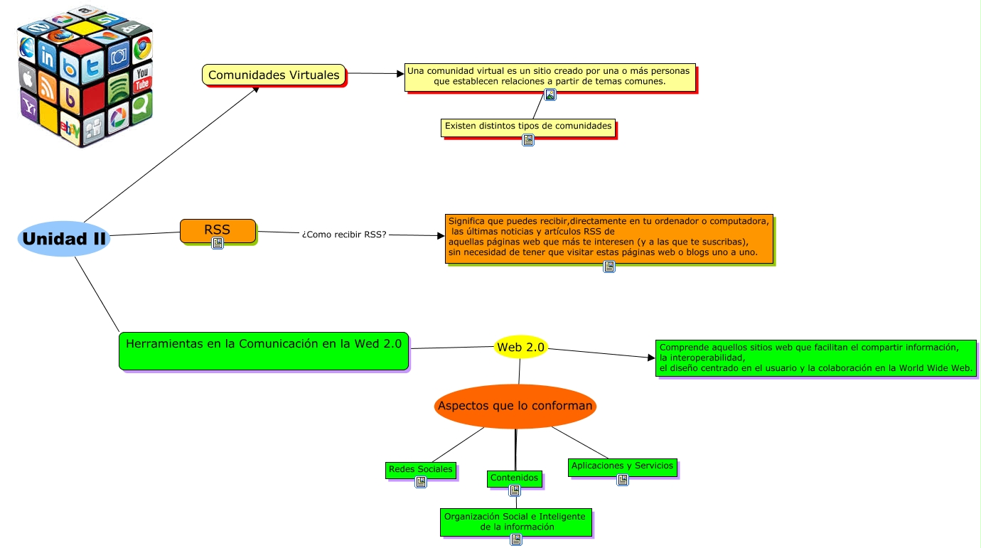
Este Cmap, tiene información relacionada con: Unidad 2, Una comunidad virtual es un sitio creado por una o más personas que establecen relaciones a partir de temas comunes. ???? Existen distintos tipos de comunidades, RSS ¿Como recibir RSS? Significa que puedes recibir,directamente en tu ordenador o computadora, las últimas noticias y artículos RSS de aquellas páginas web que más te interesen (y a las que te suscribas), sin necesidad de tener que visitar estas páginas web o blogs uno a uno., RSS Unidad II Comunidades Virtuales, Herramientas en la Comunicación en la Wed 2.0 Web 2.0 Comprende aquellos sitios web que facilitan el compartir información, la interoperabilidad, el diseño centrado en el usuario y la colaboración en la World Wide Web., RSS Unidad II Herramientas en la Comunicación en la Wed 2.0, Contenidos Aspectos que lo conforman Aplicaciones y Servicios, Herramientas en la Comunicación en la Wed 2.0 Web 2.0 Contenidos, Contenidos Aspectos que lo conforman Organización Social e Inteligente de la información, Contenidos Aspectos que lo conforman Redes Sociales, Comunidades Virtuales ???? Una comunidad virtual es un sitio creado por una o más personas que establecen relaciones a partir de temas comunes.