WARNING:
JavaScript is turned OFF. None of the links on this concept map will
work until it is reactivated.
If you need help turning JavaScript On, click here.
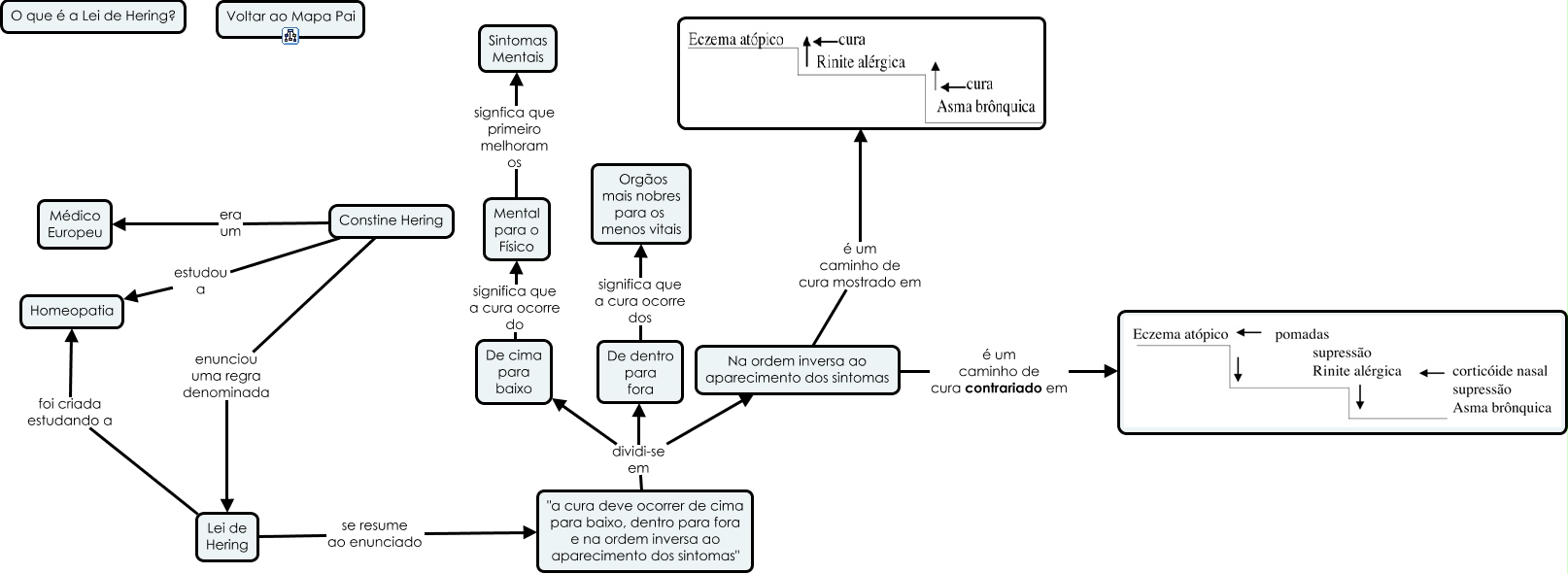
Esse mapa conceitual, produzido no IHMC CmapTools, tem a informação relacionada a: O que é a Lei de Hering, Mental para o Físico signfica que primeiro melhoram os Sintomas Mentais, "a cura deve ocorrer de cima para baixo, dentro para fora e na ordem inversa ao aparecimento dos sintomas" dividi-se em De dentro para fora, Na ordem inversa ao aparecimento dos sintomas é um caminho de cura contrariado em, Lei de Hering foi criada estudando a Homeopatia, Na ordem inversa ao aparecimento dos sintomas é um caminho de cura mostrado em, Lei de Hering se resume ao enunciado "a cura deve ocorrer de cima para baixo, dentro para fora e na ordem inversa ao aparecimento dos sintomas", "a cura deve ocorrer de cima para baixo, dentro para fora e na ordem inversa ao aparecimento dos sintomas" dividi-se em De cima para baixo, Constine Hering era um Médico Europeu, Constine Hering estudou a Homeopatia, De cima para baixo significa que a cura ocorre do Mental para o Físico, De dentro para fora significa que a cura ocorre dos Orgãos mais nobres para os menos vitais, "a cura deve ocorrer de cima para baixo, dentro para fora e na ordem inversa ao aparecimento dos sintomas" dividi-se em Na ordem inversa ao aparecimento dos sintomas, Constine Hering enunciou uma regra denominada Lei de Hering