WARNING:
JavaScript is turned OFF. None of the links on this concept map will
work until it is reactivated.
If you need help turning JavaScript On, click here.
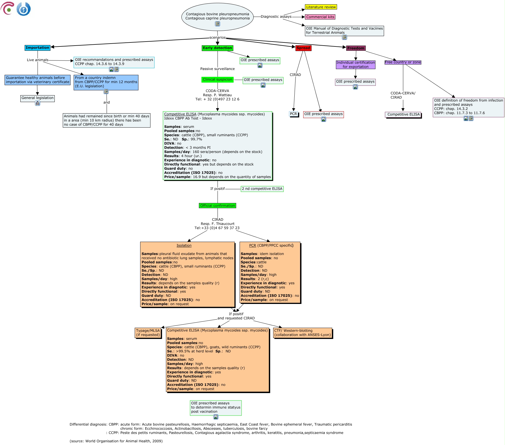
This Concept Map, created with IHMC CmapTools, has information related to: Contagious bovine (CBPP) caprine pleuropneumonia (CCPP), Contagious bovine pleuropneumonia Contagious caprine pleuropneumonia Diagnostic assays Literature review, Isolation Samples:pleural fluid exudate from animals that received no antibiotic lung samples, lymphatic nodes Pooled samples:no Species: cattle (CBPP), small ruminants (CCPP) Se./Sp.: ND Detection: ND Samples/day: high Results: depends on the samples quality (r) Experience in diagnotic: yes Directly functional: yes Guard duty: ND Accreditation (ISO 17025): no Price/sample: on request If positif and requested CIRAD Competitive ELISA (Mycoplasma mycoides ssp. mycoides) Samples: serum Pooled samples:no Species: cattle (CBPP), goats, wild ruminants (CCPP) Se.: ᢛ.5% at herd level Sp.: ND DIVA: no Detection: ND Samples/day: high Results: depends on the samples quality (r) Experience in diagnotic: yes Directly functional: yes Guard duty: ND Accreditation (ISO 17025): no Price/sample: on request, Spread CIRAD PCR, Contagious bovine pleuropneumonia Contagious caprine pleuropneumonia scenarios Spread, Early detection ???? OIE prescribed assays, From a country indemn from CBPP/CCPP for min 12 months (E.U. legislation) and Animals had remained since birth or min 40 days in a area (min 10 km radius) there has been no case of CBPP/CCPP for 40 days, Freedom Individual certification for exportation OIE prescribed assays, Spread ???? OIE prescribed assays, PCR (CBPP/PPCC specific) Samples: idem isolation Pooled samples: no Species:cattle Se./Sp.: ND Detection: ND Samples/day: high Results: 2 (r,c) Experience in diagnotic: yes Directly functional: yes Guard duty: ND Accreditation (ISO 17025): no Price/sample: on request If positif and requested CIRAD Typage/MLSA (if requested), Freedom Free country or zone CODA-CERVA/ CIRAD, Contagious bovine pleuropneumonia Contagious caprine pleuropneumonia Diagnostic assays OIE Manual of Diagnostic Tests and Vaciines for Terrestrial Animals, Official confirmation CIRAD Resp. F. Thiaucourt Tel:+33 (0)4 67 59 37 23 Isolation Samples:pleural fluid exudate from animals that received no antibiotic lung samples, lymphatic nodes Pooled samples:no Species: cattle (CBPP), small ruminants (CCPP) Se./Sp.: ND Detection: ND Samples/day: high Results: depends on the samples quality (r) Experience in diagnotic: yes Directly functional: yes Guard duty: ND Accreditation (ISO 17025): no Price/sample: on request, Guarantee healthy animals before importation via veterinary certificate ???? General legislation, Clinical suspicion ???? OIE prescribed assays, PCR (CBPP/PPCC specific) Samples: idem isolation Pooled samples: no Species:cattle Se./Sp.: ND Detection: ND Samples/day: high Results: 2 (r,c) Experience in diagnotic: yes Directly functional: yes Guard duty: ND Accreditation (ISO 17025): no Price/sample: on request If positif and requested CIRAD CTF/ Western-blotting (collaboration with ANSES-Lyon), Early detection Passive surveillance Clinical suspicion, Contagious bovine pleuropneumonia Contagious caprine pleuropneumonia scenarios Freedom, Isolation Samples:pleural fluid exudate from animals that received no antibiotic lung samples, lymphatic nodes Pooled samples:no Species: cattle (CBPP), small ruminants (CCPP) Se./Sp.: ND Detection: ND Samples/day: high Results: depends on the samples quality (r) Experience in diagnotic: yes Directly functional: yes Guard duty: ND Accreditation (ISO 17025): no Price/sample: on request If positif and requested CIRAD CTF/ Western-blotting (collaboration with ANSES-Lyon), Freedom Free country or zone OIE definition of freedom from infection and prescribed assays CCPP: chap. 14.3.2 CBPP: chap. 11.7.3 to 11.7.6, Contagious bovine pleuropneumonia Contagious caprine pleuropneumonia scenarios Early detection