WARNING:
JavaScript is turned OFF. None of the links on this concept map will
work until it is reactivated.
If you need help turning JavaScript On, click here.
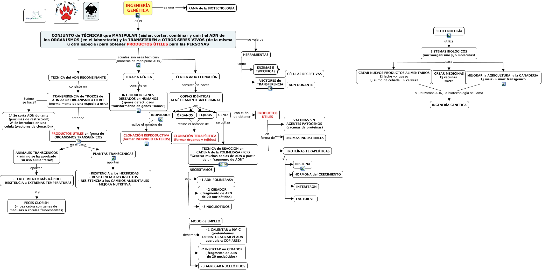
Este Cmap, tiene información relacionada con: Tema 15.3 Ingeniería genética, SISTEMAS BIOLÓGICOS (microorganismo y/o moléculas) para MEJORAR la AGRICULTURA y la GANADERÍA Ej maíz-> maíz transgénico, ÓRGANOS recibe el nombre de CLONACIÓN TERAPÉUTICA (formar órganos y tejidos), TERAPIA GÉNICA consiste en INTRODUCIR GENES DESEADOS en HUMANOS ( genes defectuosos transformárlos en genes "sanos"), PRODUCTOS ÚTILES en forma de ENZIMAS INDUSTRIALES, MODO de EMPLEO debemos ·1 CALENTAR a 90º C (pretendemos DESNATURALIZAR el ADN que quiera COPIARSE), TRANSFERENCIA de TROZOS de ADN de un ORGANISMO a OTRO (normalmente de una especie a otra) ¿cómo se hace? 1º Se corta ADN donante (¡enzimas de restricción!) 2º Se introduce en una célula (¡vectores de clonación), COPIAS IDÉNTICAS GENÉTICAMENTE del ORIGINAL de GENES, COPIAS IDÉNTICAS GENÉTICAMENTE del ORIGINAL de ÓRGANOS, INGENIERÍA GENÉTICA es el CONJUNTO de TÉCNICAS que MANIPULAN (aislar, cortar, combinar y unir) el ADN de los ORGANISMOS (en el laboratorio) y lo TRANSFIEREN a OTROS SERES VIVOS (de la misma u otra especie) para obtener PRODUCTOS ÚTILES para las PERSONAS, C O R T A N como ENDONUCLEASAS, CONJUNTO de TÉCNICAS que MANIPULAN (aislar, cortar, combinar y unir) el ADN de los ORGANISMOS (en el laboratorio) y lo TRANSFIEREN a OTROS SERES VIVOS (de la misma u otra especie) para obtener PRODUCTOS ÚTILES para las PERSONAS ¿cuáles son esas técnicas? (maneras de manipular ADN) TÉCNICA de la CLONACIÓN, MODO de EMPLEO debemos ·2 INSERTAR un CEBADOR ( fragmento de ARN de 20 nucleótidos), TÉCNICA de la CLONACIÓN consiste en hacer COPIAS IDÉNTICAS GENÉTICAMENTE del ORIGINAL, INDIVIDUOS recibe el nombre de CLONACIÓN REPRODUCTIVA (formar INDIVIDUO ENTEROS), PROTEÍNAS TERAPEÚTICAS e.g INSULINA, PRODUCTOS ÚTILES en forma de ORGANISMOS TRANSGÉNICOS en el caso PLANTAS TRANSGÉNICAS, ENZIMAS ESPECÍFICAS (hay 400 tipos) que P E G A N, TÉCNICA del ADN RECOMBINANTE consiste en TRANSFERENCIA de TROZOS de ADN de un ORGANISMO a OTRO (normalmente de una especie a otra), C O R T A N como EXONUCLEASAS, ANIMALES TRANSGÉNICOS (¡aún no se ha aprobado su uso alimentario!) aportan · CRECIMIENTO MÁS RÁPIDO · RESITENCIA a EXTREMAS TEMPERATURAS