WARNING:
JavaScript is turned OFF. None of the links on this concept map will
work until it is reactivated.
If you need help turning JavaScript On, click here.
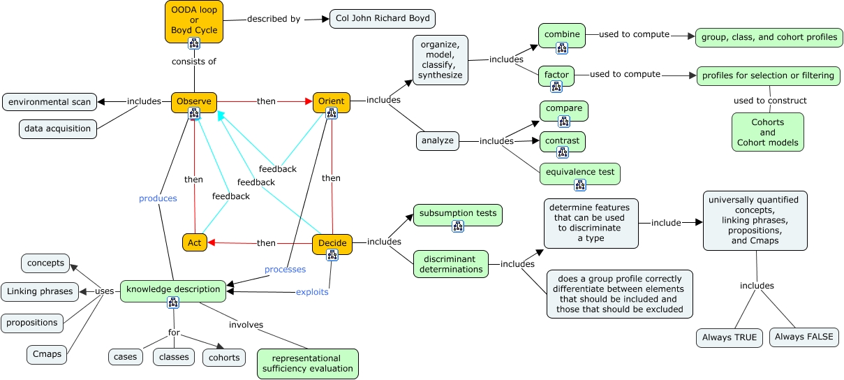
This Concept Map, created with IHMC CmapTools, has information related to: Boyd cycle with DIL overlay, factor used to compute profiles for selection or filtering, discriminant determinations includes does a group profile correctly differentiate between elements that should be included and those that should be excluded, universally quantified concepts, linking phrases, propositions, and Cmaps includes Always TRUE, Decide feedback Observe, Decide then Act, knowledge description for classes, analyze includes equivalence test, combine used to compute group, class, and cohort profiles, Observe includes environmental scan, Act feedback Observe, profiles for selection or filtering used to construct Cohorts and Cohort models, Orient then Decide, knowledge description uses Linking phrases, Observe then Orient, Orient includes analyze, Observe includes data acquisition, knowledge description for cohorts, knowledge description involves representational sufficiency evaluation, organize, model, classify, synthesize includes factor, organize, model, classify, synthesize includes combine